Android Question ABWifi show "Unknown member" in ABLoadWifi function

billy047

Member
Licensed User
Longtime User
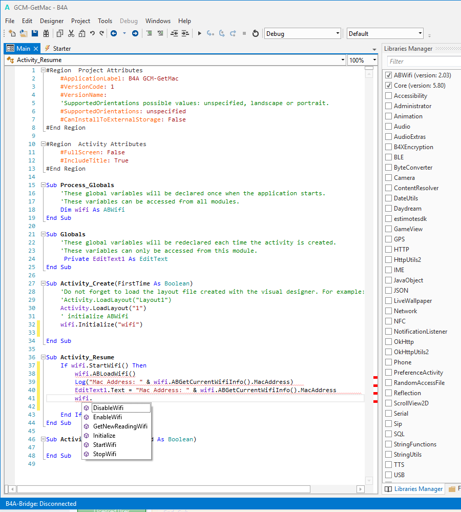
Hello, I need to get the mac address of the device, using an example that margret put in https://www.b4x.com/android/forum/threads/abwifi-is-returning-null.17716/#post-101600, I can't run it because it sends a message of "Unknown member", as seen in the image attached, there is no ABLoadWifi () function nor ABGetCurrentWifiInfo (), I display the pop list of functions but do not appear, I do not understand why, or some I'm missing. Could you help me?

Thanks in advance

Billy
 

Attachments

  • ABWifi203problem.png
    ABWifi203problem.png
    121.6 KB · Views: 540

billy047

Member
Licensed User
Longtime User
Hi, changing the ABWifi library to version 1.20, I get the functions:
ABGetCurrentWifiInfo
ABGetFoundLocation
ABGetLocation
ABGetWifiNetwork
ABLoadWifi
ABNumberOfAvailableWifiNetworks
ABWifiLastError
GetLastKnownLocation

and with them the MacAddress, apparently the version 2.03 and 1.20 are different libraries with the same name (ABwifi), do not have the same functions, into version 2.03 there is this functions:
DisableWifi
EnableWifi
GetNewReadingWifi
Initialize
StartWifi
StopWifi

I suggest that the documentation indicates that version belongs.
Now I Ask, what if I want to use the functions of the two libraries, as they have the same name?

Regards
Billy
 
Upvote 0

billy047

Member
Licensed User
Longtime User
I found that using the "GetCurrentWifiInfo" function, into ABWifi version 1.20, provide the same data that version 2.03, so now that I will use the version 1.20.
 
Upvote 0
Top