Android Question Please .. Please . Slove my Problem

Status
Not open for further replies.

Alansari

Member
Licensed User
Longtime User
Hello

Please do not delete this topic for moderators

This is the third theme for the same problem

This problem I have not found a solution more than two months

Stopped adsmob ads in my all apps and said you should upgrade to the seventh edition of the android has been updated

Among the solutions i have found in the forum is that you must update and update the SDK library and update your special ad items

All these solutions have not solved the problem so far

The problem is that he did not find the file: com.google.android.gms
B4X:
#AdditionalRes: D: \ android-sdk-windows1 \ extras \ google \ google_play_services \ libproject \ google-play-services_lib \ res, com.google.android.gms

also no folder named : libproject

I hope you have a complete solution to this problem

Please
 

Star-Dust

Expert
Licensed User
Longtime User
I don't understand
Do you mean Application Label ?
Please change Title od Thread.
For example: Ploblem with Firebade AdMob

Use the Edit command at the top next to the title
 
Upvote 0

eps

Expert
Licensed User
Longtime User
But if you're a licensed user you should have access to it - or did you not get the 'unlimited updates' license?
 
Upvote 0

Cableguy

Expert
Licensed User
Longtime User
But if you're a licensed user you should have access to it - or did you not get the 'unlimited updates' license?
It depends on what license type he bought...
Standard license only has a 2 month free update duration, while the Entreprise has a 2 year free update duration.
The "Perpetual" license means the user will still be able to continue developing with the software and get support from Anywere.
But in this case, More than 2 years have passed, and many code breaking changes have been introduced from v5 to v7
 
Upvote 0

eps

Expert
Licensed User
Longtime User
Plus many 'offers' which reduce the cost. I've earnt way more than the licence costs over the years from B4A - although that's not hard to do!!
 
Upvote 0

Alansari

Member
Licensed User
Longtime User
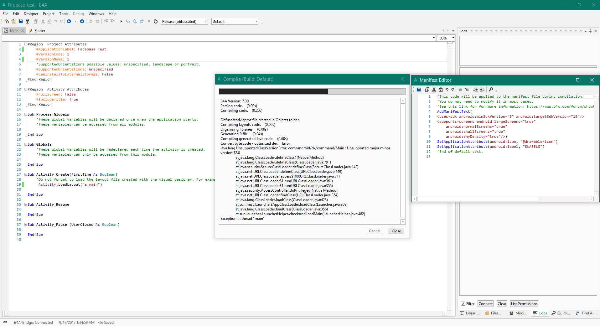
Is this ver OK ?
b4a_7-30-png.59752
 

Attachments

  • b4a_7.30.png
    b4a_7.30.png
    77.3 KB · Views: 643
Upvote 0

Alansari

Member
Licensed User
Longtime User
I downloaded 1.8.0_144 but not found "javac.exe" in bin folder

mybe i downloaded the wrong file

Can you give me direct link for x64 ?
 
Upvote 0

Alansari

Member
Licensed User
Longtime User
Firebase Admob did not appear in the app
I linked with Firebase site
and i put the file : "google-services.json" in project folder
firebase_error-png.59764
 

Attachments

  • Firebase_error.png
    Firebase_error.png
    74.2 KB · Views: 577
Upvote 0

Star-Dust

Expert
Licensed User
Longtime User
Make sure the Package name is the one listed in AdMob registration, otherwise you may not be bothered
Anyway, see the error with this code
B4X:
Sub BannerAd_FailedToReceiveAd (ErrorCode As String)
    Log("failed: " & ErrorCode)
End Sub
If the bankruptcy code is zero, then there is no mistake you just have to wait or enter the right name in the package
 
Upvote 0
Status
Not open for further replies.
Top