I'm just working my way into the wonderful world of BANano and came across @Mashiane 's promising demo"BANano3D".
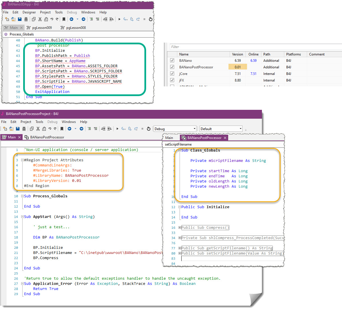
After working through all the requirements, the only thing missing is the lib "BANanoPostProcessor" in version 0.04.
The attachment offered by @Kiffi contains only version 0.01

What needs to be done now to get the lib?
After working through all the requirements, the only thing missing is the lib "BANanoPostProcessor" in version 0.04.
The attachment offered by @Kiffi contains only version 0.01

What needs to be done now to get the lib?
Last edited: